Curvature Quality Assurance and Testing | Hardware Services
New Ask the Expert: What is the Current Server Landscape?
Cut through the noise on the current server landscape. Hear it straight from our expert.
HARDWARE SERVICES

Quality Assurance
and Testing.

At Curvature, quality is paramount. With 38 years of root cause analysis and resolution identification, we offer an unmatched standard for accuracy, serving as the industry’s pioneer in predictive key performance metrics and trend modeling.

This includes mean time-to-failure and early failure predictors, all aimed at enhancing network protection. Our ISO 9001:2015 Quality Management Systems (QMS) certification protects your networks with authenticated, Spirent-tested, and fully configured equipment guaranteed to perform better than that of original equipment manufacturer (OEM) standards. All equipment is inventoried, serialized, and rigorously tested. Additionally, our QMS teams thoroughly develop, test, and standardize all test protocols, scripts, and methodologies before implementation to meet our unparalleled performance standards.

Initial Equipment Testing

Our technicians complete an end-to-end physical inspection and authenticity verification for all incoming equipment to the board-level, including the following protocols:

Detailed visual inspection to detect damage.

Individual unit (e.g., chassis, module) testing to manufacturer’s specifications.

Power-on and examination of every slot and port through a network.

Spirent line-rate load testing available.

Verification of each transmitting optical port’s capability using a light-metering device measuring the LED or laser strength, ensuring it meets OEM specifications.

Unit rejection for equipment failing any test protocol; rejected units are not offered to customers.

Our counterfeit-free guarantee includes equipment authentication and testing from label-to-chip.

Full assembly of equipment to customer specifications upon order fulfillment from inventory. Assembled equipment is retested prior to shipment. Learn more about our Hardware Configuration service.

Spirent® Testing

Curvature excels in providing compliant transportation solutions to diverse global destinations, ensuring seamlessOur Spirent Test Center enables us to replicate real-world traffic environments at line-rate and test for “worst-case” scenarios. This includes Ternary Content-Addressable Memory (TCAM) or Dynamic Random Access Memory (DRAM) filled near capacity, sustained high CPU utilization, heavy port saturation, and verification of hardware-accelerated (i.e. ASIC-based) features. Our Spirent Test Center also provides router peer emulation to simulate internet BGP peering relationships, with routing tables ranging from 128K prefixes to over 1 million IP prefixes. All test methodologies are thoroughly tested before implementation and are standardized to ensure consistency.

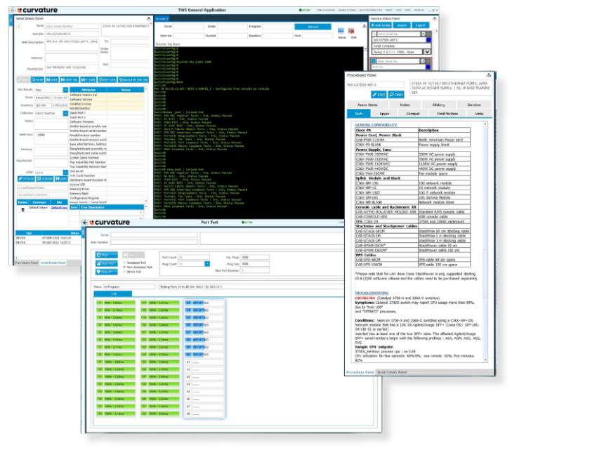
TechWorkSpace

Curvature’s Testing Environment, otherwise known as CTE, is a bootable Linux-based operating system. CTE has been developed in-house as an enterprise grade x86 Hardware Diagnostic Tool. Used outside of the production software, CTE provides a safe environment to collect objective and accurate insight into the status of x86 server hardware. Every aspect of the hardware is documented, encompassing everything from firmware levels to temperatures and system voltages.

Hardware Testing Utility, otherwise known as HTU, is the proprietary portion of the tool-stack. HTU is a simple menu-based system that will profile a server and execute stress test accordingly. Upon completion, HTU will generate a report in a few different formats, containing all the test results and pertinent hardware information. Although most manufacturers offer a diagnostic tool, they are typically designed for individual use, primarily for one-off or disaster recovery scenarios. Manufacturer diagnostic tools do not natively support remote operation or automation, so everything must be done manually and locally. This limitation led to the development of CTE and HTU, a tool-stack that can be deployed across a network and is universally compatible with all x86 server platforms.

Curvature Testing Environment

Curvature’s Testing Environment, otherwise known as CTE, is a bootable Linux-based operating system. CTE has been developed in-house as an enterprise grade x86 Hardware Diagnostic Tool. Used outside of the production software, CTE provides a safe environment to collect objective and accurate insight into the status of x86 server hardware. Every aspect of the hardware is documented, encompassing everything from firmware levels to temperatures and system voltages.

Hardware Testing Utility, otherwise known as HTU, is the proprietary portion of the tool-stack. HTU is a simple menu-based system that will profile a server and execute stress test accordingly. Upon completion, HTU will generate a report in a few different formats, containing all the test results and pertinent hardware information. Although most manufacturers offer a diagnostic tool, they are typically designed for individual use, primarily for one-off or disaster recovery scenarios. Manufacturer diagnostic tools do not natively support remote operation or automation, so everything must be done manually and locally. This limitation led to the development of CTE and HTU, a tool-stack that can be deployed across a network and is universally compatible with all x86 server platforms.

Features

More than any other manufacturer diagnostic tool, CTE looks at several points of performance to get an overall health status, rather than just awarding a pass / fail result.

Configurable telnet/SSH sessions, customizable for up to 64+ sessions at a time.
Capability to attach test logs and pictures to each serial for documentation purposes.
Port tester functionality to conduct traffic tests across all device ports.
Detailed item descriptions for every part ID.
Testing procedure database for each individual item ID, accompanied by technician instructions.
Integration with our ERP system for streamlined inventory management.
Inclusion of personalized descriptions for each tested item.

Our Differentiators.

More than any other manufacturer diagnostic tool, CTE looks at several points of performance to get an overall health status, rather than just awarding a pass / fail result.

Lifetime Hours

Network throughput

Voltage Levels

Temperature Levels

Core Tests

CPUs & RAM

Hard Drives &
Raid Controllers

Fans

PCIe Cards &
Network Interface Cards

Remote Management/IPMI (Intelligent Platform Management Interface)

Temperature &
Voltage Levels

Field Replacement Unit IDs (FRUs)

If a server should fail, having the proper Field Replacement Unit minimizes downtime. CTE generates all your stored information to get you up and running as quickly as possible.

Efficiency

CTE is bootable via the network, enhancing scalability and enabling Curvature to test large volume of devices at once. With CTE, our only limiting factor in the number of devices we can test at once, is power.

Compatibility

Dell EMC, Cisco, HPE, Supermicro

Why Curvature?

Most data centers and enterprise networks operate with IT infrastructure from multiple OEMs. When it’s time to refresh or upgrade, having an industry-leading supplier like Curvature gives you a distinct advantage.

In addition, when an asset reaches End of Life (EOL), End of Service Life (EOSL), or End of Sale (EOS), you still need reliable equipment to keep your data center running. Curvature sources hardware long after OEMs stop manufacturing or servicing these parts.

Curvature Resources.

Ask the Exepert: What is the Current Server Landscape?

Ask the Expert

What is the Current Server Landscape?

READ

Blog

Understanding the Shift Away from DDR4

READ
Ask the Expert: What is load testing? And how does it guarantee functionality?

Ask the Expert

What is Load Testing? And How Does It Guarantee Functionality?

READ

Get Started.

Not sure where to start? Contact us to get expert advice and dedicated account management today.

Twitter Facebook LinkedIn Instagram Youtube
2810 Coliseum Centre Drive Suite 600 28217 Charlotte, NC
+1(704)921-1620 [email protected]